图一为新开,图二为绑定onemanger,经常用的,图三为今年开但是从来没用过的,
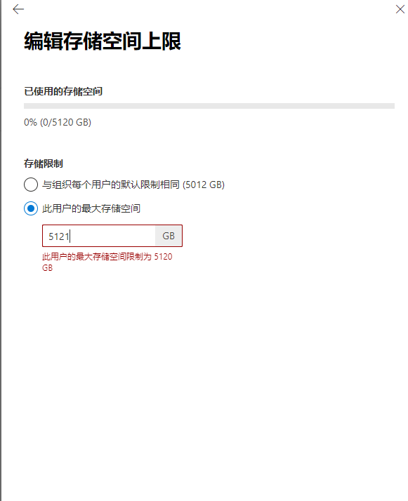
一二都只能1T,但是图三账户目前是5T,输入5120还是最大只有1T,玄幻。
无所谓了,不够用了另开账户,反正1W订阅用不完。
图四为E5新开账户,依旧5T
热议
2楼 zixi 2小时前
难道是羊被薅疼了?不过估计是bug,等晚上他们上班了会修的吧
3楼 gcp 2小时前
https://www.microsoft.com/zh-cn/microsoft-365/sharepoint/compare-sharepoint-plans
4楼 erno 2小时前
试了两个A1p全局,均正常
地区(阿三家)
5楼 zgs 2小时前
试了两个A1p全局,均正常
地区(阿三家)
我的是香港的,A1跟A1P应该一个策略把?你的是新开吗
6楼 erno 1小时前
我的是香港的,A1跟A1P应该一个策略把?你的是新开吗
港区也正常,
估计是onedrive管理中心迁移后原设定5T回退到1T所致,在图中界面改下就行
7楼 zgs 1小时前
港区也正常,
估计是onedrive管理中心迁移后原设定5T回退到1T所致,在图中界面改下就行
我这设定是5T,然并卵
8楼 hostvac 1小时前
我这设定是5T,然并卵
我试了我的a1 ,跟你一样。应该是bug吧,默认是5120,没道理真降低到1T,默认没变。
9楼 xfangbao 1小时前
躺枪
10楼 xjjmjj 1小时前
尝试了我的E3,25T
申明:本文内容由网友收集分享,仅供学习参考使用。如文中内容侵犯到您的利益,请在文章下方留言,本站会第一时间进行处理。
谷姐靓号网








评论前必须登录!
立即登录 注册